DGGS-Q: Multi-Agent Natural Language Querying over DGGS-Indexed Geospatial Data

DGGS-Q is a multi-agent framework that enables natural language querying over DGGS-indexed geospatial data, combining a reasoner-coordinator orchestration architecture with rHEALPix spatial grounding for traceable methane emission analysis.

The DGGS-Q Streamlit interface showing a natural language query about methane emissions from natural gas systems in the Permian Basin, with interactive DGGS cell visualization on the map.

Objective

Develop a multi-agent framework for natural language querying over heterogeneous geospatial datasets, integrating adaptive orchestration with Discrete Global Grid Systems (DGGS) to enable traceable, spatially grounded data access demonstrated on methane emission inventories.

Description

Natural language interfaces offer a promising pathway for improving access to geospatial data, but querying heterogeneous spatial datasets requires more than text-to-SQL translation. It involves spatial grounding of free-text locations, navigation of domain-specific taxonomies, dataset selection across varying spatial and temporal coverage, and robust execution under ambiguity.

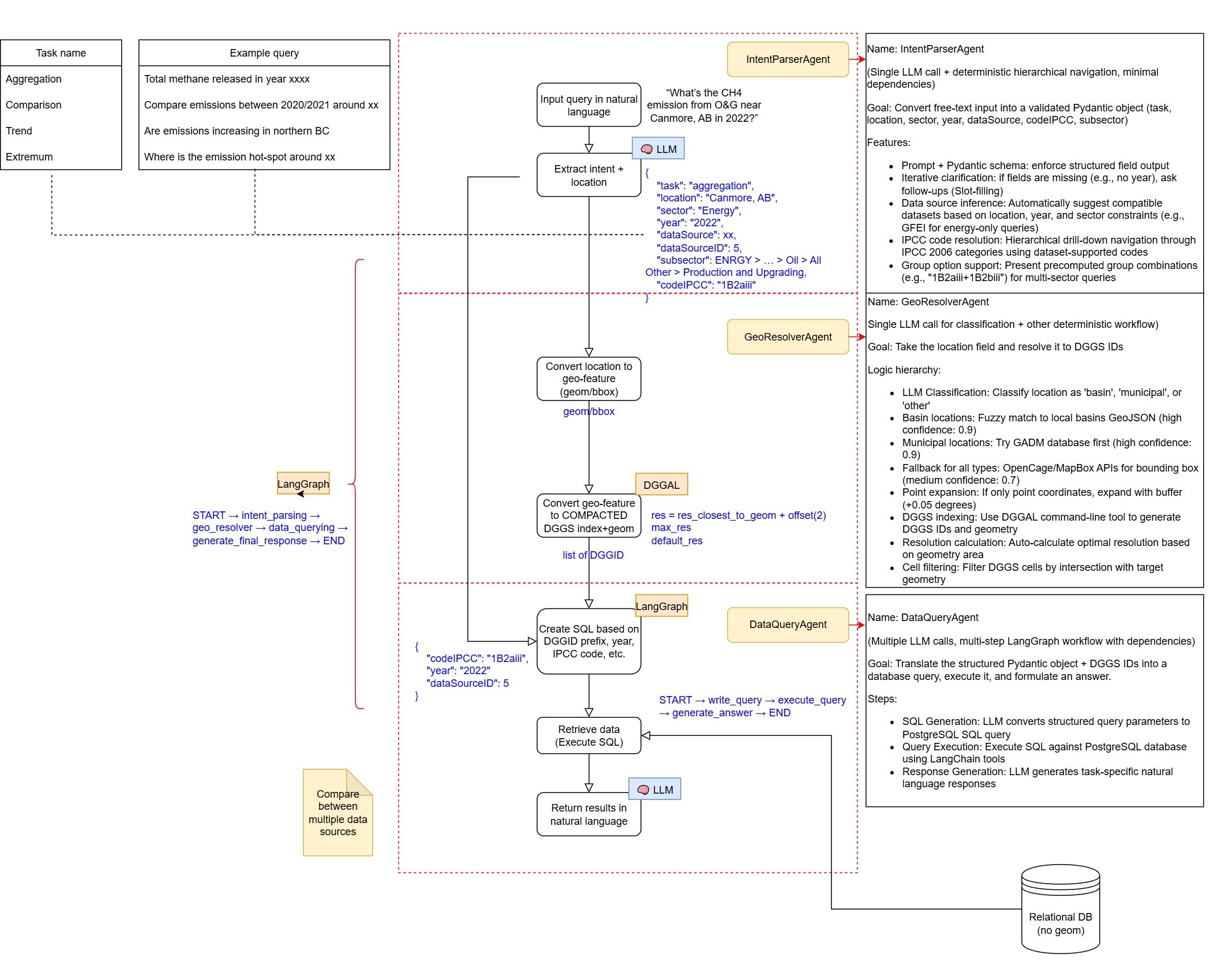
DGGS-Q is a multi-agent framework for natural language querying over DGGS-indexed geospatial data. The system is built on a harmonized collection of 15 open-access, bottom-up gridded methane emission inventories spanning global, continental, national, and subnational scales, covering regions including Australia, Canada, China, Europe, India, Mexico, Switzerland, the United States, and New York State, with temporal coverage from 1970 to 2022. All datasets are ingested into PostgreSQL as long-format tables indexed by rHEALPix DGGS cell identifiers, enabling spatial queries through cell prefix matching at adaptive resolutions.

The framework integrates a reasoner-coordinator orchestration architecture with validation-driven replanning, enabling adaptive execution across complex query workflows. Seven specialized agents handle distinct stages of query processing: intent parsing with multi-turn context resolution, dataset selection and IPCC sector code mapping, geospatial grounding via rHEALPix DGGS cell resolution, SQL query construction and execution, response synthesis, and answer validation. The reasoner generates execution plans conditioned on query intent and conversation history, while the coordinator routes tasks to agents and monitors execution, triggering replanning when dataset mismatches or empty results are detected. Spatial queries are grounded in the rHEALPix DGGS, where locations are represented as hierarchical cell identifiers and spatial joins are implemented via prefix-based matching, replacing geometry-based operations with efficient string operations.

Evaluation on 137 benchmark queries across single-turn, multi-turn, and dataset-mismatch scenarios shows a task success rate over 96%, effective recovery from dataset mismatches (90% detection, 100% recovery), and reliable context reuse in multi-turn interactions. Ablation studies and comparison with a single-agent ReAct baseline demonstrate that adaptive orchestration and validation improve robustness, with the multi-agent design outperforming single-agent approaches. The total evaluation cost across all 137 queries remains under 9 USD, with a single-turn query averaging 53 seconds and approximately 0.065 USD.

Project Details

Collaborator(s): Dr. Erin Li and Dr. Steve Liang

Highlights:

Publications:

  • Li, M.E.; Liang, S.H.L. 2026. Harmonized Global to Regional Gridded Methane Inventories in A Discrete Global Grid Framework. Scientific Data. Under review.
  • Li, M.E.; Liang, S.H.L. 2026. Natural Language to DGGS-Aware Methane Insights with a Multi-LLM-Agent Framework. Proceedings in Spatial Knowledge and Information Canada 2026.

Presentations:

  • Natural Language to DGGS-Aware Methane Insights with a Multi-LLM-Agent Framework. Oral presentation at the 9th Conference on Spatial Knowledge and Information (SKI) Canada, Feb. 2026, Banff, Alberta, Canada.
  • Talking to the Planet: Natural Language x Digital Earth for Disasters. Oral presentation at the 133rd OGC Member Meeting - Innovation Summit, Oct. 2025, Boulder, U.S.
  • A Multi-Agent DGGS Framework for GenAI Driven Methane Data. Oral presentation at the 133rd OGC Member Meeting - Discrete Global Grid Systems DWG, Oct. 2025, Boulder, U.S.

Date: 2025-2026