A Generative AI Assistant for Methane Emission Regulation

Methane emissions are a critical environmental concern, particularly in industries where stringent regulations govern operational compliance. According to global environmental organizations, methane emissions contribute significantly to climate change, making effective monitoring and regulation essential for environmental protection and regulatory compliance.

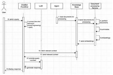
This sequence diagram illustrates the workflow of a chatbot powered by a Large Language Model (LLM) for generating responses using few-shot learning and prompt engineering.

Objective

Develop an AI (Artificial Intelligence)-based system for continuous monitoring and retrieval of regulatory updates, enabling efficient compliance and decision-making.

Description

Methane emissions are a critical environmental concern, particularly in industries where stringent regulations govern operational compliance. According to global environmental organizations, methane emissions account for over 25% of the global warming experienced today. A significant challenge arises due to the diverse and ever-evolving nature of regulations across different countries, provinces, and industries, creating complexities in adherence and reporting. Moreover, existing methods such as manual document review and static compliance tools are insufficient in addressing the dynamic nature of regulatory landscapes. A promising solution to address these challenges lies in leveraging advanced AI technologies that can navigate and interpret the complexities of regulatory frameworks with precision and adaptability.

This project leverages retrieval-augmented generation (RAG) to provide a continuous monitoring system that actively retrieves relevant information from complex regulatory documents, including definitions, compliance procedures, and reporting guidelines. By combining generative AI with an up-to-date knowledge base, this model equips regulatory managers and stakeholders with real-time insights, streamlining compliance, and promoting informed decision-making.

Project Details

Collaborator(s): Dr. Zahra Bagheri-Ashena, Dr. Steve Liang

Highlights:

  • Presented the result at OGC meeting November 2024
  • Presented the result at AGU 2024

Date: 2024 - Ongoing